well! like!kvak wrote: Wed Jul 21, 2021 4:53 pm DSL Jurik filter.
Full price options with dropdown box. DSl- discontinued signal line and MTF with autohigher timeframe.
Re: Jurik Smoothed Indicators for MT4
153Try it....if its work correctly.....it is my first time alert code.
- These users thanked the author kvak for the post (total 9):
- 太虚一毫, thomdel, Jimmy, Rabi, Jackson Doh, Milad8732, RodrigoRT7, FXSurf, Jedidiah
Re: Jurik Smoothed Indicators for MT4
154Boundless merit! Thanks a lot!kvak wrote: Thu Jul 22, 2021 7:58 am Try it....if its work correctly.....it is my first time alert code.
Re: Jurik Smoothed Indicators for MT4
155kvak wrote: Thu Jul 22, 2021 7:58 am Try it....if its work correctly.....it is my first time alert code.

- These users thanked the author vvFish for the post (total 4):
- moey_dw, Jimmy, kvak, RodrigoRT7
"Only the price on the chart can show the entrance to the deal..."
Re: Jurik Smoothed Indicators for MT4
156a fantastic code........... every time i see a post from u i get excited cos i know u make such influencial codeskvak wrote: Wed Jul 21, 2021 4:53 pm DSL Jurik filter.
Full price options with dropdown box. DSl- discontinued signal line and MTF with autohigher timeframe.



kvak u even know how to do ahtf mtf now in ur codes??? whoa!!!!



Official Forex-station GIF animator at your service 
See a GIF with Forex-station.com on it? I probably made it
The best divergence indicator in the world.
Real news exists: Infowars.com
See a GIF with Forex-station.com on it? I probably made it
The best divergence indicator in the world.
Real news exists: Infowars.com
Re: Jurik Smoothed Indicators for MT4
157Alerts working perfectly kvak, you are a star. Thank you for creating this hectic code.kvak wrote: Thu Jul 22, 2021 7:58 am Try it....if its work correctly.....it is my first time alert code.
I see you have even learnt how to add AHTF MTF now. Mind blowing!

- These users thanked the author Jimmy for the post (total 6):
- thomdel, moey_dw, kvak, vvFish, BeatlemaniaSA, RodrigoRT7
Re: Jurik Smoothed Indicators for MT4
158Hi kvak, I’m a big fan of your work and you continue to impress. After you posted the Button code extract you inspired me to try coding a button onto something.
As a complete beginner I decided I should learn some basics first so spent the last weekend watching the Jim Dandy videos. Last night I did my first ever coding (copy & paste) and compiling. I tried it on your Step Jurik experiment indicator as I actually wanted that indicator with a button on it.
I managed to compile and get a button on the chart with the indicator still working. Wow!
Unfortunately, the button didn’t respond to being clicked. Doh!
I added a lot more code than the extract and likely deleted something important when I got compile errors. I got a lot further than I thought I would on my first attempt so still pretty happy. I’m inspired to learn more.
Some feedback on your Step Jurik histo experiment indicator. I have observed that on occasion it can recalculate the direction of the last closed histo bar such that it appears to be faster than the on-chart average line with identical parameters. The vertical lines on the attached chart illustrate examples of these occurrences. I don’t want to distract you from your current projects but maybe you could recheck the histo code sometime please?
I hate to ask but if there was any possibility of getting a working button on the Step Jurik experiment indicator please then it would be really appreciated.
Thanks,
JD
Re: Jurik Smoothed Indicators for MT4
159Hi Jackson Doh.Jackson Doh wrote: Thu Jul 22, 2021 7:18 pm Hi kvak, I’m a big fan of your work and you continue to impress. After you posted the Button code extract you inspired me to try coding a button onto something.
As a complete beginner I decided I should learn some basics first so spent the last weekend watching the Jim Dandy videos. Last night I did my first ever coding (copy & paste) and compiling. I tried it on your Step Jurik experiment indicator as I actually wanted that indicator with a button on it.
I managed to compile and get a button on the chart with the indicator still working. Wow!
Unfortunately, the button didn’t respond to being clicked. Doh!
I added a lot more code than the extract and likely deleted something important when I got compile errors. I got a lot further than I thought I would on my first attempt so still pretty happy. I’m inspired to learn more.
Some feedback on your Step Jurik histo experiment indicator. I have observed that on occasion it can recalculate the direction of the last closed histo bar such that it appears to be faster than the on-chart average line with identical parameters. The vertical lines on the attached chart illustrate examples of these occurrences. I don’t want to distract you from your current projects but maybe you could recheck the histo code sometime please?
I hate to ask but if there was any possibility of getting a working button on the Step Jurik experiment indicator please then it would be really appreciated.
Thanks,
JD
SJE BT test.png
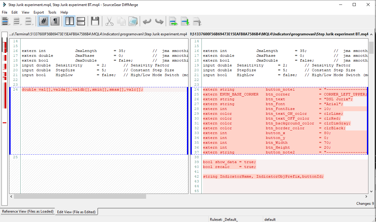
In Step jurik exp in code is using int OnInit() section and code must be difrent.. Code u use try in indicator with int init() .Try this file and use it...
This code is not mine, shares with me with Tintep, member from FF. I have problem with my coding button , when I change timeframe or symbol, button switch to on-off.
He correct this code and share with me.
One more recommendation, search in google program DifMerge. It shows differences in files and you see whats will change in code. In this way I use code for alerts in DSL jurik from one indicator from Mrtools.
In step j histo, I dont know I changed only visible in separate windows and limits 0-1. Nothing in calculations...
translation via google translator, my english is not good.
- These users thanked the author kvak for the post (total 4):
- Jackson Doh, 太虚一毫, Mundu19, rishimadan
Re: Jurik Smoothed Indicators for MT4
160moey_dw wrote:
a fantastic code........... every time i see a post from u i get excited cos i know u make such influencial codes![]()
![]()
![]()
kvak u even know how to do ahtf mtf now in ur codes??? whoa!!!!![]()
![]()
![]()
Hi bross..Jimmy wrote: Thu Jul 22, 2021 4:47 pm Alerts working perfectly kvak, you are a star. Thank you for creating this hectic code.
I see you have even learnt how to add AHTF MTF now. Mind blowing!![]()
Still have some issue with MTF and if i use my code my terminal freezing.
I code 2 times init, oninit but with same problem.
This indi is based in Mrtools indicator.. .my big thanks
viewtopic.php?p=1295408949#p1295408949
and I'm adding all these add-ons ... and mtf is with only minor changes which I did..
It still takes time to handle it

Have a nice day