well! like!kvak wrote: Wed Jul 21, 2021 4:53 pm DSL Jurik filter.
Full price options with dropdown box. DSl- discontinued signal line and MTF with autohigher timeframe.
Re: Jurik Smoothed Indicators for MT4
151- Rating: 0.6%
It is recommended to add an alert!kvak wrote: Wed Jul 21, 2021 4:53 pm DSL Jurik filter.
Full price options with dropdown box. DSl- discontinued signal line and MTF with autohigher timeframe.
Try it....if its work correctly.....it is my first time alert code.
Boundless merit! Thanks a lot!kvak wrote: Thu Jul 22, 2021 7:58 am Try it....if its work correctly.....it is my first time alert code.
kvak wrote: Thu Jul 22, 2021 7:58 am Try it....if its work correctly.....it is my first time alert code.
a fantastic code........... every time i see a post from u i get excited cos i know u make such influencial codeskvak wrote: Wed Jul 21, 2021 4:53 pm DSL Jurik filter.
Full price options with dropdown box. DSl- discontinued signal line and MTF with autohigher timeframe.
Alerts working perfectly kvak, you are a star. Thank you for creating this hectic code.kvak wrote: Thu Jul 22, 2021 7:58 am Try it....if its work correctly.....it is my first time alert code.
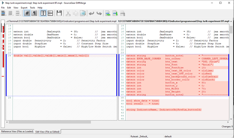
Hi kvak, I’m a big fan of your work and you continue to impress. After you posted the Button code extract you inspired me to try coding a button onto something.
Hi Jackson Doh.Jackson Doh wrote: Thu Jul 22, 2021 7:18 pm Hi kvak, I’m a big fan of your work and you continue to impress. After you posted the Button code extract you inspired me to try coding a button onto something.
As a complete beginner I decided I should learn some basics first so spent the last weekend watching the Jim Dandy videos. Last night I did my first ever coding (copy & paste) and compiling. I tried it on your Step Jurik experiment indicator as I actually wanted that indicator with a button on it.
I managed to compile and get a button on the chart with the indicator still working. Wow!
Unfortunately, the button didn’t respond to being clicked. Doh!
I added a lot more code than the extract and likely deleted something important when I got compile errors. I got a lot further than I thought I would on my first attempt so still pretty happy. I’m inspired to learn more.
Some feedback on your Step Jurik histo experiment indicator. I have observed that on occasion it can recalculate the direction of the last closed histo bar such that it appears to be faster than the on-chart average line with identical parameters. The vertical lines on the attached chart illustrate examples of these occurrences. I don’t want to distract you from your current projects but maybe you could recheck the histo code sometime please?
I hate to ask but if there was any possibility of getting a working button on the Step Jurik experiment indicator please then it would be really appreciated.
Thanks,
JD
SJE BT test.png
moey_dw wrote:
a fantastic code........... every time i see a post from u i get excited cos i know u make such influencial codes![]()
![]()
![]()
kvak u even know how to do ahtf mtf now in ur codes??? whoa!!!!![]()
![]()
![]()
Hi bross..Jimmy wrote: Thu Jul 22, 2021 4:47 pm Alerts working perfectly kvak, you are a star. Thank you for creating this hectic code.
I see you have even learnt how to add AHTF MTF now. Mind blowing!![]()