Re: My Holy Grail 95% Win nrp
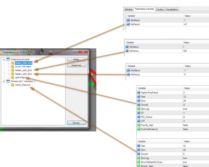
242Thank you all, and as promised here are the tools,
For the strategy here is mine but there are several on this template
1) I'm looking for the trend thanks to the Heiken Ashi Parameter 188 so red only take the arrows down as in the picture
2) wait until the price uses the support resistance see picture.
3) If the'' Arrow with alert'' indicator gives a signal, WAIT for the farm candle and GOOOO on 5 minutes
!!!! ATTENTION BIG SUPPORT and RESISTANCE take a little time to change direction, 5 minutes may be weak I leave you to your luck ..
thank you
Plissken
For the strategy here is mine but there are several on this template
1) I'm looking for the trend thanks to the Heiken Ashi Parameter 188 so red only take the arrows down as in the picture
2) wait until the price uses the support resistance see picture.
3) If the'' Arrow with alert'' indicator gives a signal, WAIT for the farm candle and GOOOO on 5 minutes
!!!! ATTENTION BIG SUPPORT and RESISTANCE take a little time to change direction, 5 minutes may be weak I leave you to your luck ..
thank you
Plissken
Re: My Holy Grail 95% Win nrp
243FBI wrote: Sun May 05, 2019 6:12 am It is sexy. Best part maybe..., you really know when to exit.
SEXY.jpg
Re: My Holy Grail 95% Win nrp
244thx u mr plissken!!! it looks wonderful plus great pictures & guides.........plissken wrote: Sun May 05, 2019 10:54 pm Thank you all, and as promised here are the tools,
thank you
Plissken

Official Forex-station GIF animator at your service 
See a GIF with Forex-station.com on it? I probably made it
The best divergence indicator in the world.
Real news exists: Infowars.com
See a GIF with Forex-station.com on it? I probably made it
The best divergence indicator in the world.
Real news exists: Infowars.com
Re: My Holy Grail 95% Win nrp
245For the next test of the week ..
Step one: identify trends
BandPass: identify the cycle
Peak: identify High / Low force
Step one: identify trends
BandPass: identify the cycle
Peak: identify High / Low force
Re: My Holy Grail 95% Win nrp
246pacois wrote: Mon May 06, 2019 6:24 am For the next test of the week ..
Step one: identify trends
BandPass: identify the cycle
Peak: identify High / Low force
You also have a good template, I will devote the week to test my strategy theoretically I should have a rate itm greater than 60% ... to follow
Re: My Holy Grail 95% Win nrp
247ok good, hopefully good ..plissken wrote: Mon May 06, 2019 7:02 am
You also have a good template, I will devote the week to test my strategy theoretically I should have a rate itm greater than 60% ... to follow

Re: My Holy Grail 95% Win nrp
248Also use the template in 5 minutes to get an idea of flipping and also to filter the arrows
- These users thanked the author plissken for the post:
- ChuChu Rocket
Re: My Holy Grail 95% Win nrp
250
Haha man I love the effort you put in to your pictures and your arrows. Very good for new traders! :!: