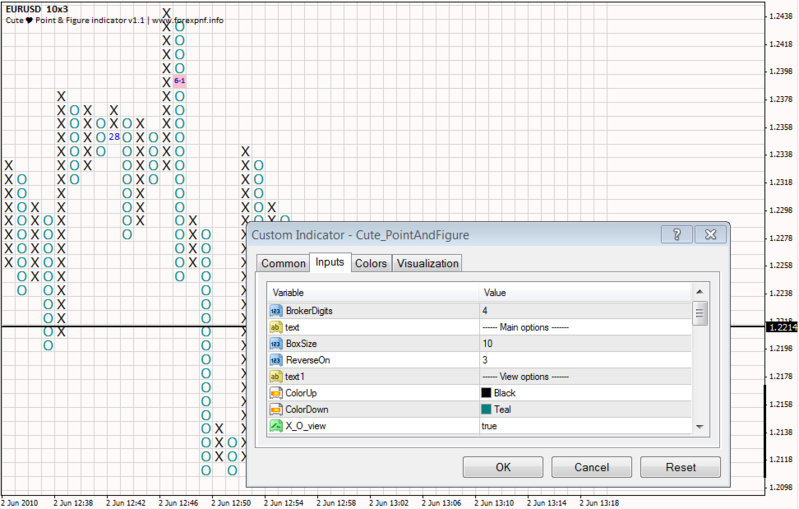
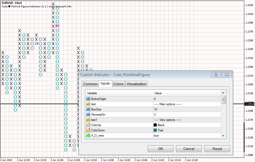
Hello fs..... here is point and figure chart for MT4 for i use to easy see support & resistance. Pls find useful as well
Cute Point & Figure Indicator cute pnf
Point and figure chart indicator for MT4
1- These users thanked the author moey_dw for the post (total 4):
- egg, Thangarasu, boytoy, xard777
Official Forex-station GIF animator at your service 
See a GIF with Forex-station.com on it? I probably made it
The best divergence indicator in the world.
Real news exists: Infowars.com
See a GIF with Forex-station.com on it? I probably made it
The best divergence indicator in the world.
Real news exists: Infowars.com