Attachments forums

List of attachments posted on this forum.


All files on forums: 164853

Re: My Holy Grail 95% Win nrp

plissken, Sun May 05, 2019 10:32 pm

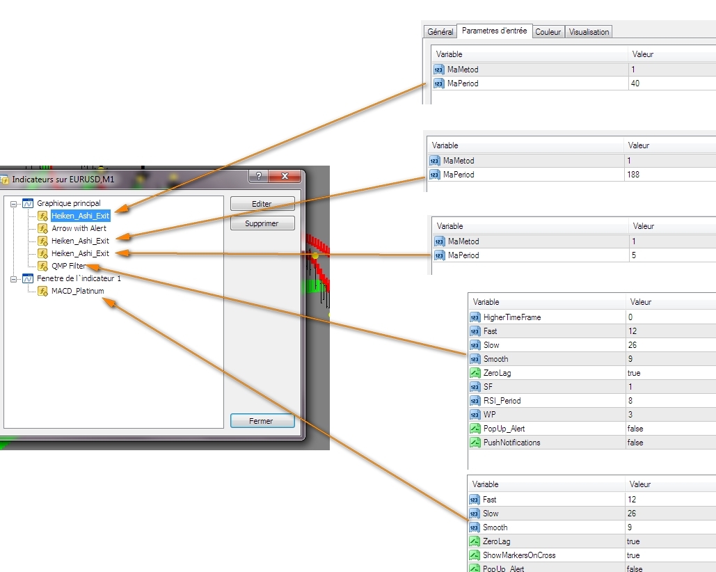
Thank you all, and as promised here are the tools,

For the strategy here is mine but there are several on this template
1) I'm looking for the trend thanks to the Heiken Ashi Parameter 188 so red only take the arrows down as in the picture
2) wait until the price uses the support resistance see picture.
3) If the'' Arrow with alert'' indicator gives a signal, WAIT for the farm candle and GOOOO on 5 minutes

!!!! ATTENTION BIG SUPPORT and RESISTANCE take a little time to change direction, 5 minutes may be weak I leave you to your luck ..
thank you

Plissken
All files in topic